FPGA開発日記

カテゴリ別記事インデックス https://msyksphinz.github.io/github_pages , English Version https://fpgadevdiary.hatenadiary.com/

2016-10-07から1日間の記事一覧

Vivado-HLSとAXI4-DMAの試行(2. Vivado-HLSのカスタムIPをVivadoにインポートして接続する)

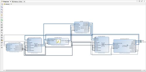
前回に、Vivado-HLSで作成した浮動小数点行列積回路をAXI4-Streamに対応させた。今度はVivado側で、作成したIPをDMAに接続して、デザインを作成してみよう。 msyksphinz.hatenablog.com msyksphinz.hatenablog.com msyksphinz.hatenablog.com 参考にしたのは…