FPGA開発日記

カテゴリ別記事インデックス https://msyksphinz.github.io/github_pages , English Version https://fpgadevdiary.hatenadiary.com/

2021-05-27から1日間の記事一覧

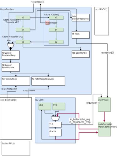
BOOMのTLBに関する調査 (8. TLBのSFENCE.VMA命令の取り扱い)

SonicBOOM(というかRocket-Chip全体)のTLBにおけるSFENCE.VMA命令の取り扱いについて調査した。SFENCE.VMA命令はTLBなどのアドレストランスレーションに対してフェンスを作るための命令で、命令仕様的に、SFENCE.VMA命令は指定されたレジスタオペランドに…